GravityView
- “How To” Guides and Tutorials
- Activating your license
- Adding a Print button to the Single Entry page
- Adding a View to a page using Visual Composer
- Adding Views to WordPress menus
- Changing the Single Entry view title
- Comparing GravityViewโs View Layouts
- Configuring Delete Entry
- Configuring the Edit Entry screen
- Creating an image gallery (displaying images in a grid)
- Duplicating a Gravity Forms entry from the backend of your site
- Duplicating a Gravity Forms entry from the frontend of your site
- Duplicating or copying a View
- Dynamic Widget Placement
- Embedding Single Entries in a Post or Page
- Embedding Views, entries and fields using blocks
- Enable Enhanced Security: the secret attribute for shortcodes
- Getting Started: Adding Fields to the Multiple Entries and Single Entry Pages
- Getting Started: Choosing a Form and a View Layout
- Hiding the Approve/Reject Entry column
- How to add a Gravity Forms widget to GravityView
- How to add a PDF download link to your View
- How to add a PDF download link to your View using Gravity PDF
- How to embed a View inside another View
- Importing and Exporting configured Views
- Installing GravityView
- Linking to a Single Entry
- Modifying the Default View Settings
- Opening and editing entry details in a lightbox (modal/popup)
- Redirecting to the Multiple Entries screen after editing an Entry
- Removing Theme Navigation Links from Views
- The Entry Notes field
- The Layout Builder (how and when to use it)
- The Recent Entries Widget
- The View Settings Meta Box
- The Views list on the dashboard
- Understanding the “No Entries Behavior” setting in GravityView
- User Edit: Allowing Users to Edit Their Own Entries
- Using an Admin Label for Custom Content fields
- Using the Custom Content Field
- What Are Form Presets?
- What are View widgets useful for?
- Working with Field Labels (column headings)
- Are Views responsive on mobile devices?
- Beginner guide: Merge Tags vs shortcodes
- Can I display multiple Views on the same page?
- Can I duplicate an entry from a View?
- Can I update a WordPress user account using GravityView?
- Can I use GravityView to edit Custom Post Types?
- Can we display entries from other websites?
- Difference between using Custom Content as a Widget or as a Field
- Does GravityView support GP Nested Forms (Gravity Wiz Perk)?
- Does GravityView support Gutenberg?
- Does GravityView support the Gravity Forms Dropbox add-on?
- Does GravityView work with Ajax?
- Does GravityView work with WooCommerce?
- Does GravityView work with workflows made by Gravity Flow
- Does my GravityKit subscription include Gravity Forms?
- Does the Search Bar support operators like OR or AND?
- How does GravityView know who can edit the entry?
- How does GravityView work with Gravity Forms “Save and Continue”?
- How To Display Full-Width Widgets in the Bottom Widget Area
- Is Gravity Forms the same thing as GravityView?
- Is GravityView Multisite compatible? Yes!
- Is it possible to display the field description on a View?
- Is it possible to do date comparison with [gvlogic]?
- Is it possible to edit Credit Card field data?
- Is it possible to output the save and continue links from a form that hasn’t been submitted yet?
- Is it possible to redirect the user to a specific page after deleting an entry?
- Security false positive: StandalonePHPEnkoder.php
- What are the existing layout options to create a View?
- What is this “Grant Support Access” menu on GravityView?
- Which Post Fields are editable?
- Will GravityView stop working if I don’t renew?
- Can I create admin pages with GravityView?
- Can I upgrade my license later?
- Does GravityView Support Gravity Forms Survey Add-On?
- Does GravityView support Gutenberg?
- Is Gravity Forms the same thing as GravityView?
- Is GravityView Multisite compatible? Yes!
- Is there a free trial for GravityView?
- Which Gravity Forms license do I need?
- “Encrypt Email Address” is checked, but emails are still readable
- โClaim Entryโ functionality with GravityView and Gravity Flow
- About GravityView Caching
- About the gk_parent_entry_id and the gk_parent_form_id entry metas
- Adding custom CSS classes and HTML IDs to Layout Builder rows
- Calculating a person’s age based on a date field
- Can I integrate with Paid Memberships Pro Membership Directory Add On?
- Change the Delete Entry mode from “Delete” to “Trash”
- Completely deleting GravityView
- Customizing View URLs
- Disable the Custom Content code editor
- Disable the unfiltered_html capability requirement in GravityView
- Display a Gravity Forms form when no entry exists with [gventry]
- Edit Entry: How to disable Gravity Forms User Registration feeds from being updated
- Editing Product and Pricing Fields in Edit Entry
- Enable Views to be hierarchical (parent/child)
- Exporting all fields to CSV
- Exporting entries as CSV or TSV from GravityView
- Fine-tuning search results in GravityView with search modifiers
- GDPR and GravityView
- GravityView Hooks: Customizing the Output of a Field
- GravityView: How to trigger feeds after editing an entry
- Hidden fields and field visibility on Edit Entry
- How do I filter by a specific entry ID?
- How GravityView Security Works
- How to change what fields are searched by the Search Bar “Created By” text input.
- How to Connect GravityView With Zapier Using Uncanny Automator
- How to delete the GravityView data when the plugin is uninstalled?
- How to disable GravityView email encryption
- How to disable the Support Port from loading
- How to display all entries by default
- How to display the true location of file uploads
- How to enable logging and use WP Debug in GravityKit
- How to filter entries by cookie value
- How to get the ID of the entry on Edit Entry page?
- How to hide the GravityKit menu
- How to modify fancybox lightbox settings
- How to navigate to an HTML anchor after search
- How to override any translation in GravityView
- How to require whole numbers in Gravity Forms’ Number field
- How to search for a whole phrase
- How to show checkbox fields as comma-separated instead of a bullet list
- How to track pageviews for entries using the [gv_pageviews] shortcode
- How to use the gform_pre_render filter in Edit Entry
- I want to translate GravityView (or another GravityKit add-on)!
- Listing entries assigned to a specific user
- Making calculations using the custom content field
- Marking an entry “Unread” after it is edited
- Modifying Search Bar Inputs
- Modifying the Default View Settings
- Modifying the entries displayed in a View
- Modifying the Go Back link to avoid losing search parameters
- Only show choices in the Search Bar that exist in entries
- Optimizing Gravity Forms with custom indexes
- Preserve the “sub-step” status in Gravity Flow when one or more assignees are changed in GravityView
- Prevent GravityView from loading its CSS styles
- Renamed Filters & Methods in 2.14
- REST API Endpoints
- Restarting a Gravity Flow workflow after editing an entry in GravityView
- Retrieve Entry Approval Status in GravityView
- Setting page title for Entries
- The GravityView plugin changelog
- Translation string loading order
- Understanding how an entry gets associated with a user
- Use [gvlogic] to show (or hide) content anywhere on your site
- Using direct file paths for uploaded media in GravityView
- Using Gravity Forms gf_apply_filters() and gf_do_action() in Gravity Forms development
- When to use Advanced Filtering vs Field Conditional Logic vs gvlogic
- WordPress hooks (actions and filters) available for GravityView
- ‘Bad Request’ or ‘Request Header Too Large’ Error When Editing Entries in GravityView
- “Cheatin’ Uh?” message is displayed when editing a View
- “Date Created” field is inaccurate
- Add Field or Add Widget buttons aren’t working
- Display issues with the Search Bar
- During installation: “Warning: No such file or directory”
- Enabling No-Conflict Mode
- Exporting forms & Views from your site
- Getting a 404 error when accessing CSV endpoint
- GravityView Hooks: Customizing the Output of a Field
- GravityView updates aren’t displaying
- How to create a new entry based on existing Gravity Forms entry data
- How to delete and re-install GravityView
- How to disable Gravity Formsโ Secure File Download Location
- I get this error when auto-updating the plugin: “Download failed. SSL peer certificate or SSH remote key was not OK”
- Images on the View are upside down, rotated or flipped
- Infinite loop recursion
- Known issue: When editing entries that have conditional calculations, the result may be incorrect
- Merge Tags aren’t visible
- My theme is Divi and I can’t see the Search Bar
- My View widgets are not showing up on my Divi theme
- My Yoast Meta Box is blank
- Only some users are visible the Change Entry Creator dropdown
- Pointing the [gv_entry_link] to a specific page
- Price fields and numbers being sorted alphabetically, not numerically
- Random sorting not working on WP Engine
- Reasons for the “You are not allowed to view this content.” message
- ReferenceError: gvGlobals is not defined
- Removing Theme Navigation Links from Views
- Reserved URL query parameters
- Reserved URL Slugs
- Sorting by Name isn’t working
- Strange display issues inside the View editor
- The “Update” button isn’t showing in Edit Entry
- The GravityView settings menu isn’t visible
- The Settings box is hidden
- There are other plugin boxes on the Edit View screen
- View widgets conflict with All in One SEO
- Visual Composer and GravityView
- What caching plugin do we recommend? WP Rocket.
- Why can’t I edit my View?
- Why is my View slow to load?
- Why View entries may not be showing up
- WPML and GravityView
- You donโt have permission to edit this post.
- [Deprecated] Using the FooBox Lightbox plugin instead of the default Thickbox
- Adding a link to a column
- Adding a percent sign (%) to a column
- Adding Custom CSS classes to fields or widgets
- Adding custom CSS to your Views
- Adding custom JavaScript to your Views
- Adding custom PHP code snippets to your website
- Adding Disqus comments to Entries
- Adding pagination to the Single Entry page
- Adding RTL (right-to-left) text support to a field
- Are Views responsive on mobile devices?
- Can I disable the Map It link?
- Changing image size on the Multiple Entries screen
- Changing the “Entry Updated. Return to Entry” message
- Changing the display size of images
- Changing the Edit Entry page title
- Changing the orientation of a PDF from portrait to landscape
- Changing the Single Entry view title
- Changing the View custom post type slug
- Creating a leaderboard with GravityView
- Custom single View template not displaying
- Customizing emails sent by the Entry Notes field
- Customizing View URLs
- Disable Wrapping Images with a Link
- Displaying a form if no entries exist on the View
- Displaying a List View in a grid (two or more columns)
- Displaying Edit Entry and Delete Entry links as icons
- Displaying Fields conditionally
- Displaying the text label (not the value) of a dropdown field
- Displaying video, audio, and media links as a player using the Custom Content field
- Enabling Custom CSS Classes for GravityView widgets
- GravityView CSS guide
- GravityView Hooks: Customizing the Output of a Field
- Hiding the “No entries match your request” message
- How to add row numbers to a View
- How to change the View layout
- How to Connect GravityView With Zapier Using Uncanny Automator
- How to disable the sorting control on one table column?
- How to display GravityView entries in a grid (or columns) using CSS
- How to display uploaded files as links
- How to rename the Update and Cancel buttons on the Edit Entry page
- How to show checkbox fields as comma-separated instead of a bullet list
- Make “Map It” links open in a new window
- Making your table scroll horizontally
- Modifying Date, Time, or Entry Date field formats
- Modifying Search Bar Inputs
- Modifying the “Map It” address link
- Modifying the Default View Settings
- Modifying the Go Back link to avoid losing search parameters
- Modifying the output of the Edit Entry form
- Modifying the text displayed when there are no entries
- Only show choices in the Search Bar that exist in entries
- Overriding GravityView templates
- Placing two fields side-by-side in the same column
- Prevent GravityView from loading its CSS styles
- Price fields and numbers being sorted alphabetically, not numerically
- Redirecting to a newly-created Gravity Forms entry
- Removing column headings from the bottom of the tables
- Removing Theme Navigation Links from Views
- Search: Changing the default option in a select (drop down) field
- Shortening the displayed URL in a Website field
- Show name fields as initials
- Styling the Buttons on the Edit Entry Page
- Styling the Search Bar Widget
- Supported Themes
- Table widths aren’t being applied
- The View Container <div>
- Using Page Templates with GravityView
- What are the existing layout options to create a View?
- ‘Bad Request’ or ‘Request Header Too Large’ Error When Editing Entries in GravityView
- Changing the “Entry Updated. Return to Entry” message
- Changing the creator of an entry in Gravity Forms
- Changing the creator of an entry in GravityView
- Changing the Edit Entry page title
- Conditional Logic on the Edit Entry page
- Configuring Delete Entry
- Configuring the Edit Entry screen
- Creating a View Editor role
- Creating an “Edit Your Profile” link
- Creating an Entry Moderator role
- Disabling Conditional Logic on the Edit Entry page
- Displaying Edit Entry and Delete Entry links as icons
- Edit Entry: Multi-page form editing
- Editing Product and Pricing Fields in Edit Entry
- Embedding the Edit Entry form into a Page or Post
- GravityView: How to trigger feeds after editing an entry
- Hidden fields and field visibility on Edit Entry
- Hiding the Confirm Email field on the Edit Entry page
- How does GravityView know who can edit the entry?
- How does GravityView work with Gravity Forms “Save and Continue”?
- How to get the ID of the entry on Edit Entry page?
- How to modify the settings for the Post Content edit field
- How to prevent an approved entry from being edited
- How to rename the Update and Cancel buttons on the Edit Entry page
- How to use the gform_pre_render filter in Edit Entry
- Known issue: When editing entries that have conditional calculations, the result may be incorrect
- Marking an entry “Unread” after it is edited
- Modifying the output of the Edit Entry form
- Redirecting to the Multiple Entries screen after editing an Entry
- Styling the Buttons on the Edit Entry Page
- The “Update” button isn’t showing in Edit Entry
- The Update button on the Edit Entry page is missing
- Unapproving entries automatically after they’re edited
- User Edit: Allowing Users to Edit Their Own Entries
- View Settings: Enable Edit Locking in GravityView
- View Settings: Redirect After Editing
- Which Post Fields are editable?
- (Advanced) How to update entry approval status using PHP
- Can I add an additional status to the approval system?
- Changing the “You are not allowed to view this content” text when an entry is pending approval
- Changing the labels of the approval statuses
- Entry Approval Merge Tags or how to approve an entry via email
- Front-end entry approval
- Getting Started: GravityView Entry Approval
- Hiding the Approve/Reject Entry column
- How to automatically approve an entry when submitting the form
- How to prevent an approved entry from being edited
- How to send email notifications when an entry is approved, disapproved, or the approval status has changed
- Managing entry approval in the Gravity Forms Entries screen
- Modifying the CSS of Front-end approval
- The {approval_status} Merge Tag
- Unapproving entries automatically after they’re edited
- Creating an “Edit Your Profile” link
- Enabling the table column sorting feature
- Filtering entries by WordPress User Roles
- Forcing numbers to sort properly
- How do I filter by a specific entry ID?
- How to display only entries created today
- How to display the last submitted entry only
- Listing entries assigned to a specific user
- Making entries expire after a certain amount of time
- Pre-filtering results on a View
- Random sorting not working on WP Engine
- Restricting View content to be members-only
- Sort doesn’t work when using Gravity Forms encryption plugins
- Sorting by multiple columns
- Sorting results by field value
- Using relative Start Dates and End Dates
- View sorting isn’t working
- Adding a Link to the Stripe Customer Portal in GravityView
- Changing the creator of an entry in Gravity Forms
- Creating a review/voting system by embedding a form into a single entry
- Disabling the Create a View menu
- Displaying incomplete or partial entries
- Duplicating a Gravity Forms entry from the backend of your site
- File Uploads can’t be included in partial entries
- How does GravityView work with Gravity Forms “Save and Continue”?
- How to embed a form for each entry in a View
- How to require whole numbers in Gravity Forms’ Number field
- Known issue: When editing entries that have conditional calculations, the result may be incorrect
- Passing a field value from the View to a form on another page
- Showing inactive Entries
- Sort doesn’t work when using Gravity Forms encryption plugins
- Styling Gravity Forms
- Using GFChart with GravityView
- Using shortcodes inside Gravity Forms notifications
- Why is my form creating WordPress posts?
- Why you should avoid using List fields in your form
- {date_created} Merge Tag
- Displaying Fields conditionally
- Entry Approval Merge Tags or how to approve an entry via email
- GravityView Merge Tag modifiers
- Merge Tags
- Merge Tags aren’t visible
- Removing the custom content when the merge tag is empty
- The {approval_status} Merge Tag
- The {current_post} Merge Tag
- The {get} Merge Tag
- The {gv_entry_link} Merge Tag
- The {is_starred} Merge Tag
- The {sequence} Merge Tag
- The {user} and {created_by} Merge Tag
- Using the {get} Merge Tags with [gvlogic] to display a person’s name in a Custom Content widget
- Adding pagination for results (next/previous page links)
- Changing search form style from horizontal to vertical
- Changing the format of the search widget’s date picker
- Configuring the (WordPress) Search Widget
- Configuring the Search Bar widget
- Display issues with the Search Bar
- Does the Search Bar support operators like OR or AND?
- Fine-tuning search results in GravityView with search modifiers
- How to hide results and only display them if a search is performed
- How to search for a whole phrase
- How to search for an exact match
- Linking to search results
- Modifying the Go Back link to avoid losing search parameters
- Only show choices in the Search Bar that exist in entries
- Search Bar: Why is the state input is showing as a text field?
- Search: Changing the default option in a select (drop down) field
- Turning off the Show Search Bar default search field
- Using a range to search numeric fields
- Using the Search Bar “Clear” button
- An Overview of Shortcodes Added by GravityView
- Displaying Fields conditionally
- Embedding two shortcodes on the same post or page
- Highlighting entries about to expire “today”
- How can I display a list of my Views on my site?
- How to conditionally display an image or a placeholder
- How to highlight an entry from a specific date
- How to prevent an approved entry from being edited
- How to track pageviews for entries using the [gv_pageviews] shortcode
- Pointing the [gv_entry_link] to a specific page
- The [gv_entry_link] Shortcode
- Use [gvlogic] to show (or hide) content anywhere on your site
- Using [gvlogic] and [gvlogic2] to create “AND” logic
- Using shortcodes inside Gravity Forms notifications
- Using the [gravityview] Shortcode
- Using the [gventry] Shortcode
- Using the [gvfield] shortcode to embed single field values
- Using the [gvlogic] shortcode
- Using the {get} Merge Tags with [gvlogic] to display a person’s name in a Custom Content widget
- Widget shortcodes
- Automatically marking Gravity Forms entries as “Read”
- Exporting entries as CSV or TSV from GravityView
- Modifying the Default View Settings
- Preventing Views and Entries from being crawled by the Google Crawler/Bot
- The GravityView Direct Access Setting
- View Setting: Number of entries per page
- View Settings: Custom Code
- View Settings: Enable Edit Locking in GravityView
- View Settings: Enable Lightbox for Images
- View Settings: Redirect After Editing
- Home
- Docs
- GravityView
- Customizing Your Views
- Show name fields as initials
Show name fields as initials
Estimated reading: < 1 minutes
Updated on April 27, 2026
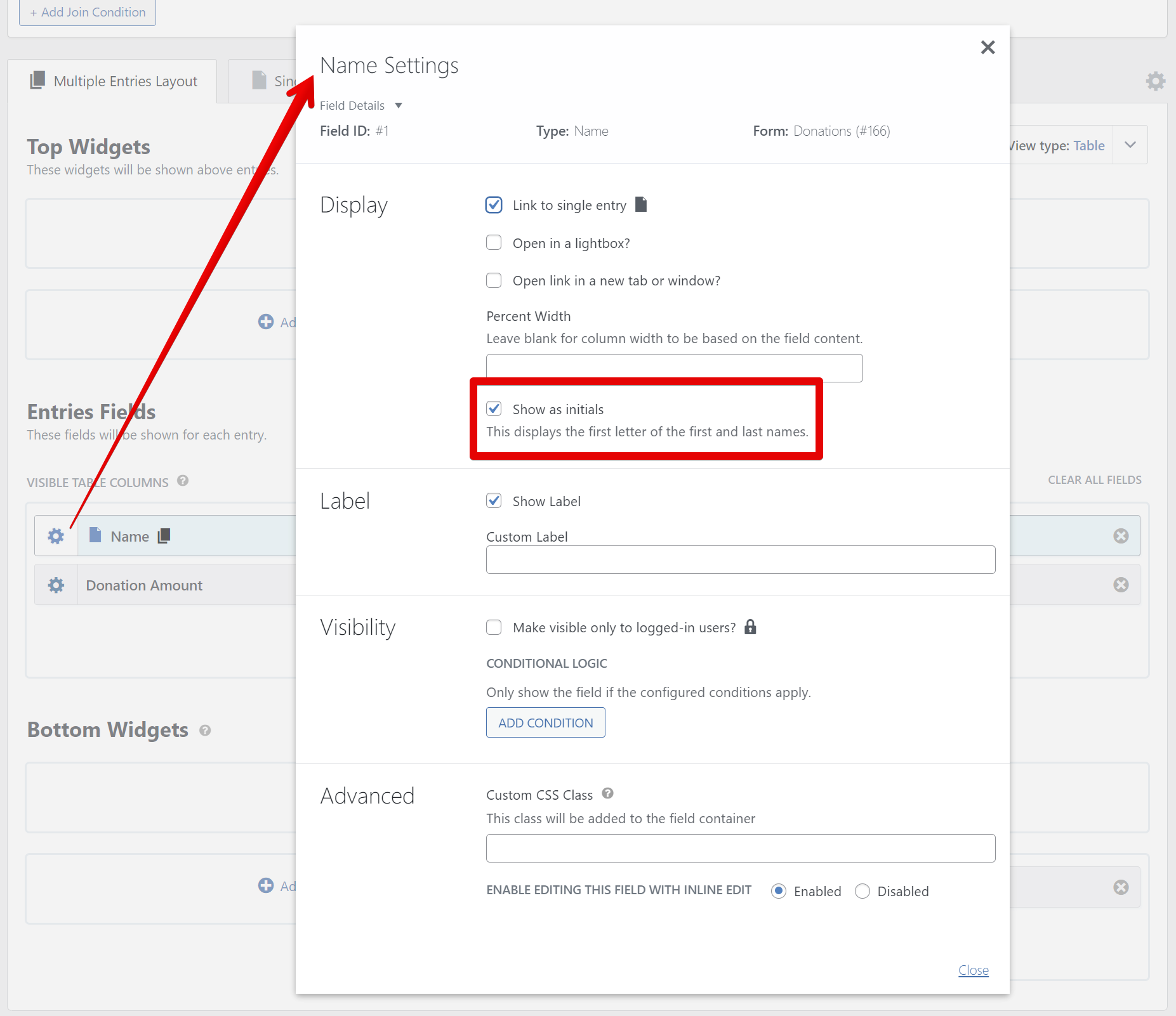
Let’s say you have a View to display donations.

In most cases, donors want to keep their names private; they want to make anonymous donations instead. For these cases, GravityView has an option for name fields to display initials instead of full names.

With the option “Show as initials” checked:

This setting can also be set for specific subfields of the name field, like the last name field:

For Developers #
This functionality also has a WordPress filter that allows further customization.
add_filter('gk/gravityview/fields/name/initials', 'customize_initials', 10, 2);
function customize_initials($display_value, $gravityview) {
$display_value = strtolower($display_value);
return $display_value;
}Read here how to add these code samples to your website:ย Where to put code samples.